Everydays Project #1044-1074
This month I really dove into using geometry nodes to create and manipulate objects. I created a few different setups for procedurally generating gear-grids of different varieties and spent a lot of time playing with the proximity node, using it to move and scale objects, as well as manipulate the shaders.
Day 1044- Cube-Space
Grease pencil or nah? 🤔




🧩 Blender 4.2 🧩 Cycles
Day 1045- Maze-Space
Figured out how to turn a 2D maze map image into a 3D walled maze with geometry nodes!




🧩 Blender 4.2 🧩 Cycles
Day 1046- Proximity
Scaling of spheres depends on the proximity to the randomly distributed cubes.




🧩 Blender 4.2 🧩 Cycles
Day 1047- Proximity Swim
Some more experimenting with the proximity node




🧩 Blender 4.2 🧩 Cycles 🧩 Audio made with GarageBand
Day 1048- Fixing My Foot
…or trying to anyway…

🧩 Blender 4.2 🧩 Cycles
Day 1049- Banned Equipment
I’ve been banned from the walking cast. “You’re only hurting yourself by continuing to rely on assistance devices.” It’s probably true but it’s still annoying to be told so 😛

🧩 Blender 4.2 🧩 Cycles
🧩 3D LEGO .obj’s & .zmbx’s from Mecabricks
Day 1050- UnBalanced Proximity

🧩 Blender 4.2 🧩 Cycles
Day 1051- Varying Fidget Spin-Rates

🧩 Blender 4.2 🧩 Cycles
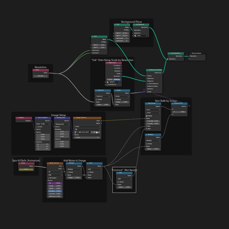
Day 1052- Dot Matrix Ink Spheres
I used geometry nodes to convert an image of @roguedoggy into a 3D dot-matrix psychedelic image






🧩 Blender 4.2 🧩 Cycles
Day 1053- VectorFlies
This was actually an accident. I was trying to make an animated vector field but I messed something up and deleted a few nodes and the result was interesting, so I kept it 🤣 Which version do you like?





🧩 Blender 4.2 🧩 Cycles 🧩 Audio made with GarageBand
Day 1054- Smol Bug in a Strange Land

🧩 Blender 4.2 🧩 Cycles
Day 1055- Rolling Proximity
Which version do you like best?




🧩 Blender 4.2 🧩 Cycles 🧩 Audio made with GarageBand
Day 1056- Impact

🧩 Blender 4.2 🧩 Cycles
Day 1057- Rotate, Illuminate
Which version do you like best? Made with geometry nodes. Big thanks to @ducky3d for your video about the position and index nodes. Used both for this creation!




🧩 Blender 4.2 🧩 Cycles 🧩 Audio made with GarageBand
Day 1058- Gear Jam
All of the gears’ dimensions (including radius, axle radius and length, tooth size, number of teeth, inset radius, gear width) AND grid alignment and rotation of every other gear is procedural with a single geometry nodes modifier.




🧩 Blender 4.2 🧩 Cycles 🧩 Audio made with GarageBand
Day 1059- Glowing Gears
Made a slightly different geometry nodes setup to cut out parts of the gears and make them look more interesting. Still completely procedural with only one geometry node modifier.




🧩 Blender 4.2 🧩 Cycles 🧩 Audio made with GarageBand
Day 1060- Proximity Clock




🧩 Blender 4.2 🧩 Cycles 🧩 Audio made with GarageBand
Day 1061- Boolean Gears
Still attempting to create the perfect procedural gear grid generator with geometry nodes, this time trying the Boolean Mesh node.




🧩 Blender 4.2 🧩 Cycles (stills) & Eevee (animation)
Day 1062- Proximity Bounce
Using the proximity node to control the location and scale of the floor plates and the density of the volume floor fog.




🧩 Blender 4.2 🧩 Cycles 🧩 Audio made with GarageBand
Day 1063- Rolling Proximity Floor
Using the proximity node to control the location of the (some of) the floor plates, the density of the volume floor fog, and the displacement of the floatys.




🧩 Blender 4.2 🧩 Cycles
Day 1064- Build As We Go
More fun with the proximity node




🧩 Blender 4.2 🧩 Cycles 🧩 Audio made with GarageBand
Day 1065- Build N Grow
Even more fun with the proximity node, and a bit more randomness




🧩 Blender 4.2 🧩 Cycles
Day 1066- Proximity Wizard
Combining the magic of the proximity node with boolean logic and a ton of random numbers to help this low-poly wizard build his world around him in a more organic and chaotic manner.




🧩 Blender 4.2 🧩 Cycles 🧩 Audio made with GarageBand
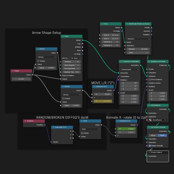
Day 1067- DiffEQ Chaos
Cool thing about differential equations is even when you mess up your math, you can still make something that looks interesting.
Differential EQ’s used for movement:
x’=cox(4y/Ï€)
y’=cos(4x/Ï€)
z’=sin(z)+sin(y)+cos(x)
Initial conditions are random points
|x|<15, |y|<15, |z|<15
Then I spun it on the z-axis and also animated spinning opposite and compiled in reverse order to make the second half.
(I have no good explanation for how I came up with those terrible equations lol)




🧩 Blender 4.2 🧩 Cycles 🧩 Audio made with GarageBand
Day 1068- Side-Scrolling Proximity Wizard
Making use of the proximity node again cuz it’s just so much fun!




🧩 Blender 4.2 🧩 Cycles 🧩 Audio made with GarageBand
Day 1069- Proximity Fishes




🧩 Blender 4.2 🧩 Cycles
Day 1070- Proximity Bug
Using the proximity node to influence the shader (mostly emission) settings.




🧩 Blender 4.2 🧩 Cycles
Day 1071- Radioactive Proximity Bug
Which is better? The looping animation or the “reverse” dolly-zoom animation (moving the camera target while adjusting the focal length)? More fun using the proximity node to influence shaders.






🧩 Blender 4.2 🧩 Cycles
Day 1072- Wall-Walker Proximity Bug




🧩 Blender 4.2 🧩 Cycles
Day 1073- Proximity Chaser Tail
Using the simulation node, proximity node and some random numbers, I had each chaser cube in the cloud move towards the runner in an inversely proportional distance to how far away it is (slightly randomly offset), so the closer they get, the slower they chase, creating this cool tail effect.




🧩 Blender 4.2 🧩 Cycles 🧩 Audio made with GarageBand
Day 1074- Proximity Cat Mice
Created a reverse cat-mouse scenario using the proximity node and simulation node so that the mice chase towards the cat (with a little scattered random movement like mice do be) but when they get too close, they jump back in fright!





🧩 Blender 4.2 🧩 Cycles 🧩 Audio made with GarageBand
![[August] Recap #33](https://5leaf.me/wp-content/uploads/2024/09/radioactiveproxybug1.jpg?w=1024)
Leave a comment